Meridian Design Doc 3: Evaluation Dissected

TODO

  • : How to handle disputes?
    • → manual resolution
    • future: let people pay for claims

Introduction

MERidian stands for Measure, Evaluate, Reward, the three steps of the impact evaluator framework. The Meridian project aims to create an impact evaluator for “off-chain” networks. I.e. a network of nodes that do not maintain a shared ledger or blockchain of transactions.

This doc proposes a framework and model for Meridian that will cater initially for both the Saturn payouts system and the SPARK Station module. For a bonus point, it should be able to cater for any Station module. We believe that trying to generalise beyond these few use cases at this point may be counterproductive.

We will structure this design doc based on the three steps of an Impact Evaluator (IE), measure, evaluate and reward.

Overview

sequenceDiagram
  autonumber
  participant P as Peer
  participant M as Measure
  participant E as Evaluate
  participant R as Reward
  participant DB as Database
  participant C as Chain
  loop Measure
		P->>M: Upload logs
	  M->>DB: Store logs
	  M->>C: Publish proof
  end
  loop Evaluate I
    DB->>E: Fetch logs
    E->>E: Detect fraud
    E->>E: Aggregate
    E->>DB: Store aggregates
    E->>C: Publish proof
  end
  loop Evaluate II
    DB->>E: Fetch aggregates
    E->>E: Calculate reward shares
    E->>C: Publish reward shares
  end
  loop Reward
    R->>C: Create payment splitters
    P->>C: Claim FIL
  end

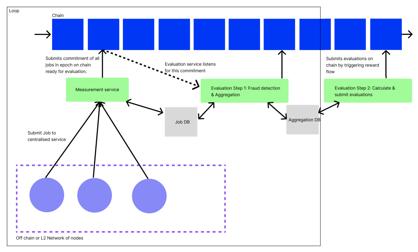
Use of centralized services

We have chosen to start the Meridian design supported by a minimal set of centralized and trusted services (previously called orchestrator). See for an exploration of alternatives.

A fully trustless model is to be developed as a very next step, because it brings important benefits for a rewards system:

  • Trustless: There are no hidden parts of the system. All computation can be inspected by all peers.
  • Safe: No party is responsible / liable for running the system

However, only using smart contracts poses unsolved design challenges:

  • How to avoid high gas cost due to frequent contract invocation (O(n) vs O(1) when using a service that aggregates and then commits)
  • How to store and work on large amounts of data
💡
In order for services to be able to create on-chain transactions, they need to have access to a wallet (loaded with FIL). The simplest option is a basic wallet, at the security risk that access to the wallet gives you full access to the contract. Safer but more complex is to use a multisig.

Store & commit

A pattern in the system is for centralized components to both store their results in a centralized database, and commit a proof of their results to the decentralized blockchain (through smart contracts).

This enables other services to consume the raw results produced, to implement further operations. This also adds verifiability, which is a crucial aspect of reward systems. Peers shouldn’t have to trust the system’s operators.

For example, here is how the measure service passes data on to the evaluate service, while publishing commitments on chain:

flowchart
  M[Measure Service] --raw results--> MDB[Measure DB]
  M --commitment--> MC[Measure Contract]
  MDB --raw results--> E[Evaluate Service]
  E --commitment--> EC[Evaluate Contract]
  E --raw results--> EDB[Evaluate DB]

Measure

In the measure step, we refer to each atomic item that gets measured as a job. For example, each retrieval served by a Saturn node is a job. For Spark, each retrieval made from an SP is a job.

This step is implemented using 3 components:

  • A centralized measure service
  • A centralized measure database
  • A measure smart contract

Peers periodically submit measurements (job logs) to the measure service, which stores them raw in its database, for future consumption by the evaluate pipeline.

The measure service will also periodically create Merkle trees of all measurements received (since the last proof). The root hash is published to the chain, the full tree is stored in the database. This allows peers to verify that their job logs have been included, taking steps towards a fully trustless model.

sequenceDiagram
  autonumber
  participant P as Peer
  participant S as Service: Measure
  participant D as DB: Measure
  participant C as Contract: Measure
  loop Store
	  P->>S: Upload measurements
	  S->>D: Store measurements
  end
  loop Commit
	  D->>S: Fetch measurements
	  S->>S: Create Merkle tree
    S->>D: Store Merkle tree
	  S->>C: Call with Merkle root hash
	  C->>C: Emit hash
  end

Proof of Inclusion

Meridian implementers can create a verification service, which lets peers verify inclusion by exposing the relevant nodes of the matching merkle tree.

sequenceDiagram
  participant P as Peer
  participant S as Service: Verify
  participant D as Database: Measure
  P->>S: submit log hash, merkle root hash
  S->>D: fetch merkle tree
  S->>P: return relevant nodes

See also:

Data Model

Job logs

Job logs are periodically submitted by the peer to the measure service. This raw log of work done is the basis for the whole Meridian pipeline.

[
	// Generalized record
	{
	    "job_id": "<UUID or CID>",     // Unique job id
	    "peer_id": "<Libp2p Peer ID>", // Who completed the job
	    "started_at": "Timestamp",     // When did the job begin
	    "ended_at": "Timestamp",       // When did the job end
	    // Any other fields that are useful measurements of work done
	}
	
	// Example Saturn record
	{
	    "job_id": "abcdef",
	    "peer_id": "<Libp2p Peer ID>",
	    "started_at": "2023-05-01 00:52:57.62+00",
	    "ended_at": "2023-05-01 00:52:58.62+00",
	    "num_bytes_sent": 240,
	    "request_duration_sec": 10,
	    "ttfb_ms": 35,
	    "status_code": 200,
	    "cache_hit": true
	}
	
	// Example SPARK record
	{
	    "job_id": "abcdef",
	    "peer_id": "<Libp2p Peer ID>",
	    "started_at": "2023-05-01 00:52:57.62+00",
	    "ended_at": "2023-05-01 00:52:58.62+00",
	    "status_code": 200,
	    "signature_chain": "<signature chain>",
	    "num_bytes": 200,
	    "ttfb_ms": 45 
	}
]

On-chain commitment

Periodically, the measure service submits a commitment of work received to the chain, via the measure smart contract. After creating and storing a merkle tree over the logs, the root hash is published together with the measurement epoch.

{
  "root": "<merkle root hash>",
  "started_at": "2023-05-01 00:52:57.62+00",
  "ended_at": "2023-05-01 00:52:57.62+00"
}

Implementation

GitHub - filecoin-station/meridian-measure-service: Boilerplate for a Meridian _measure_ service
Boilerplate for a Meridian _measure_ service. Contribute to filecoin-station/meridian-measure-service development by creating an account on GitHub.
https://github.com/filecoin-station/meridian-measure-service/tree/main

Evaluate

At this point we have a table of logs in the above data model, stored in an off-chain data store. The next step is to evaluate over the logs from the current measurement epoch, using the evaluation function.

Evaluation Function

In general, for tt evaluation fields, for node ii where 1<=i<=n1 <= i <= n, and with logs li,1,...,li,j,...li,mil_{i,1},...,l_{i,j},...l_{i,m_i} and evaluations on those logs xli,1,1,...,xli,1,t,...,xli,mi,1,...,xli,mi,tx_{l_{i,1},1},...,x_{l_{i,1},t},..., x_{l_{i,m_i},1},...,x_{l_{i,m_i},t} and evaluation function ff, we can calculate the evaluation output as

y:=f(xl1,1,1,...,xl1,1,t,...,xl1,m1,1,...,xl1,m1,t,...,xln,1,1,...,xln,1,t,...,xln,mn,1,...,xln,mn,t)y := f(x_{l_{1,1},1},...,x_{l_{1,1},t},..., x_{l_{1,m_1},1},...,x_{l_{1,m_1},t}, ...,x_{l_{n,1},1},...,x_{l_{n,1},t},..., x_{l_{n,m_n},1},...,x_{l_{n,m_n},t})

where y=(y1,...yn)y = (y_1,... y_n) and yky_kyiy_i is the evaluation of node kk.

In the case of Saturn, the evaluation function is a function of number of bytes sent, TTFB and the request duration. This is calculated by the Saturn payouts system.

In the case of Spark, the evaluation function is simply a count of the number of successful requests with valid signature chains a Station has performed. Specifically, for node kk,

yk=j=1mkδkji=1nj=1miδijy_k = \frac {\sum_{j=1}^{m_k} \delta_{kj} } {\sum_{i=1}^n\sum_{j=1}^{m_i} \delta_{ij}}

where δij=1\delta_{ij} = 1 if the log with index jj of node ii is valid and 00 otherwise.

The Saturn evaluation function is more complicated . See https://hackmd.io/@cryptoecon/saturn-aliens/%2FMqxcRhVdSi2txAKW7pCh5Q for more details.

Multi stage evaluation

In Meridian, evaluation is a 2 stage process. Evaluation stage i is a data preprocessing pipeline, that periodically pre-filters and aggregates measurement results. This smaller dataset is then consumed by evaluation stage ii, which is executed once before the rewards phase.

The 2 stage design is one of the lessons from the Saturn project: Data needs to be aggregated and pre-filtered, as otherwise e.g. a once-a-month evaluation run will operate over too large a dataset and pose serious scaling issues.

Conveniently, fraud detection is also a 2 stage process, and each evaluation stage comes with one fraud detection stage.

Evaluation Stage I: Data preprocessing

The data preprocessing pipeline is executed whenever the measure service has committed an inclusion proof on chain. It takes the raw logs from associated measurement epoch, performs its preprocessing steps, and finally stores & commits.

sequenceDiagram
  autonumber
  participant E as Service: Evaluate Stage I
  participant DM as Database: Measure
  participant DE as Database: Evaluate
  participant C as Chain
  DM->>E: Fetch logs
  E->>E: Detect fraud
  E->>E: Aggregate
  E->>DE: Store aggregates in buckets Honest/Fraudulent
  E->>C: Publish proof
💡
It is important for this step to produce aggregated measurements and not evaluation results, as they are easier to get right and safer to commit on chain early on.

Fraud Detection

Based on the network-specific fraud detection function, raw job logs are aggregated into two buckets:

  • Honest logs: Logs used for later processing in evaluation stage ii and reward
  • Fraudulent logs: Logs kept for reference

The fraud detection function maps an individual log line to boolean fraudulent status:

fraudulenti=fraudDetection(logLinei)fraudulent_i = fraudDetection(logLine_i)
flowchart TD
  subgraph Logs
	  L1[Log]
	  L2[Log]
	  L3[Log]
  end
  subgraph Buckets
    BH[Honest logs]
    BF[Fraudulent logs]
  end
  Logs--detect fraud-->Buckets
  L1[Log] --> BH
  L2[Log] --> BH
  L3[Log] --> BF

For SPARK for example, the fraud detection function verifies a log’s UCAN signature chain. If the signature chain holds, the log line will be aggregated into Honest logs, otherwise Fraudulent logs.

💡
Some fraud detection functions depend on attackers not knowing the function, and must stay private for now. See

Aggregation

Logs from both buckets will be aggregated, and those aggregations stored in a database. A merged aggregate will be committed on chain.

However, only logs from the Honest logs bucket will count when evaluation stage ii determines the peer’s impact on the system.

flowchart TD
  subgraph Buckets
    BH[Honest logs]
    BF[Fraudulent logs]
  end
  subgraph Aggregates
    AH[Honest logs]
    AF[Fraudulent logs]
  end
  subgraph Database
    TH[Honest logs]
    TF[Fraudulent logs]
  end
  BH --> AH
  BF --> AF
  AH --> TH
  AF --> TF
  AH --> Merge
  AF --> Merge
  Merge --> Commitment

On-chain commitment

The on-chain commitment contains aggregated measurements from both buckets Honest logs and Fraudulent logs, in order to commit to a sum of work done. No further details about fraud detection results are leaked, to prevent gaming the system.

// General commitment shape
{
  // The .root hash of the measurement commitment that was aggregated over
  "measurement_root": "<merkle root hash>",
  "started_at": "2023-05-01 00:52:57.62+00",
  "ended_at": "2023-05-01 00:52:57.62+00",
  "measurements": {
    "honest": {
      "log_count": 1000,
      // Any properties that need to be fed to the evaluation function,
      // aggregated
    },
    "fraudulent": {
      // Same shape as above
    }
  }
}

// Example Saturn commitment
{
  "measurement_root": "<merkle root hash>",
  "started_at": "2023-05-01 00:52:57.62+00",
  "ended_at": "2023-05-01 00:52:57.62+00",
  "measurements": {
    "honest": {
      "log_count": 13,
      "num_bytes": 1000
    },
    "fraudulent": {
      "log_count": 2000,
      "num_bytes": 100
    }
  }
}

// Example SPARK commitment
{
  "measurement_root": "<merkle root hash>",
  "started_at": "2023-05-01 00:52:57.62+00",
  "ended_at": "2023-05-01 00:52:57.62+00",
  "measurements": {
    "honest": {
      "log_count": 13,
      "num_bytes": 1000
    },
    "fraudulent": {
      "log_count": 2000,
      "num_bytes": 100
    }
  }
}

Proof

The attached measurement root lets peers verify that their log line was included in the aggregation. There is no further proof of which log line has counted towards the aggregation (or been ignored due to fraud) in order to prevent gaming the fraud detection function.

Fraud detection is a private process and therefore also no proof will be created for this function.

Evaluation Stage II

At the end of each payment epoch, the evaluate stage ii service converts preprocessed aggregated logs (from the Honest logs bucket) into evaluation results.

It also executes a 2nd round of fraud filtering.

It asks for human review before triggering the reward phase by calling the rewards factory contract with batches of evaluations.

sequenceDiagram
  autonumber
  participant E as Service: Evaluate Stage II
  participant DB as Database: Evaluate
  participant C as Contract: Rewards Factory
  DB->>E: Fetch Honest logs aggregates
  E->>E: Detect and discard fraud
  E->>E: Evaluate
  E->>E: Ask for human review
  E->>E: Create batches of evaluations
  loop For each batch
	  E->>C: Call with batch of evaluations
  end

The evaluation process runs off chain, because the dataset (all aggregated measurements produced by evaluation stage i) is too large to be handled by smart contracts.

In order for the rewards factory contract to be callable even with a large size of peers, the evaluate stage ii service needs to batch its calls into dynamically sized buckets, given known smart contract size limitations.

Fraud detection

Multiple processes can mark peers or logs as fraudulent, in between measure and evaluate. For example, the Saturn Orchestrator can mark a peer as fraudulent when it fakes its speed test results.

Therefore, all logs that are part of the Honest logs buckets but have later on been flagged as fraudulent (or associated with a peer that has been flagged) will not be fed into the evaluation function.

💡
While there is a review window between evaluate and reward, this is for the teams running the network, and not the peers. It was requested for peers to be able to review evaluations before they get paid out, in order to be able to object to them. Adding this will increase both complexity and cost of the system, and therefore has been moved to a later iteration.
💡
Some fraud detection functions depend on attackers not knowing the function, and must stay private for now. See

Proof

Proofing that the correct evaluation computation was run over the correct dataset, and that the right result was shared, is still a matter of research.

TODO : Add more details

However, since the evaluation function doesn’t contain any secrets (it is independent of fraud detection, which should stay private), it can be fully open sourced, which helps with trust and verifiability.

Human Review

Before finally submitting evaluation results, there is a phase of human review. Should the evaluation results for some reason be off, the evaluate service can be patched and the evaluation phase ii started again.

Should there be a problem in the previous steps (measure, evaluate phase i), their results have already been committed and can’t be adjusted any more (for this payment epoch).

Data Model

At the end of evaluation stage ii data of following shape is committed on chain by calling the rewards factory contract.

{
  "started_at": "2023-05-01 00:52:57.62+00",
  "ended_at": "2023-05-01 00:52:57.62+00",
  "payees": [{
    "address": "f1...",
    "proportion": "0.4", // Fraction of the reward pool
    "fraud": "0.1"       // Fraction of fraudulent logs amont all of the
                         // payee's logs (which have been discarged)
  },{
    "address": "f1...",
    "proportion": "0.6",
    "fraud": "0"
  }],
}

I.e. for each epoch we know what proportion of the overall tokens will go to each node.

Reward

The reward step consists of 2 smart contracts. The evaluate service calls the first, which then deploys the other.

For each batch of evaluations submitted to the Rewards Factory contract, one Payment Splitter contract is deployed. Each Payment Splitter contract has inlined the reward shares. Each share can be claimed by the designated peer.

sequenceDiagram
  autonumber
  participant E as Service: Evaluate
  participant F as Contract: Rewards Factory
  participant S as Contract: Payment Splitter
  participant P as Peer
  E->>F: (Call with batches of evaluations,<br/>see Evaluate)
  loop For each batch
    F->>S: Deploy contract
  end
  P->>S: Claim FIL
flowchart TD
  subgraph Service: Evaluate
	  b1[Batch of evaluations]
	  b2[Batch of evaluations]
  end
  b1--call-->F[Contract: Rewards Factory]
  F--deploy-->S[Contract: Payment Splitter<br />- f1aaa: 1FIL<br />- f1bbb: 2FIL<br />...]
  subgraph Peers
    p1[Peer: f1aaa]
    p2[Peer: f2aaa]
  end
  p1--claim-->S
  p2--claim-->S
  

Pull vs push payments

It is important for peers to claim (pull) their rewards, instead of for the system to send out (push) rewards, for multiple reasons:

  • The system would have to pay the transaction gas fees
  • This gives peers the freedom to claim whenever they want (e.g. tax benefits), or not to claim at all
  • This further decouples the system from the system’s operator, which helps with liabilities

Pull payments require a balance

In order for a peer to claim their rewards, they will need to have enough balance in their wallets to pay the gas fees for calling the smart contract. This usually means sending some FIL onto your wallet before being able to claim rewards.

In order to help peers with initial rewards payment, an option to push payments could be added, where the smart contract will transfer out the reward, subtracting the gas fees it has to pay itself. While potentially convenient for the peer, this undoes the decoupling benefit of pull payments, plus adds complexity for gas estimation.

Reward contract balance

The reward contract needs to have a balance, in order for peers to be able to claim their FIL from it. Ideally, the clients of the system implementing Meridian will pay their service fees directly into the rewards contract. As long as this flow is not yet established, the team operating the service needs to manually top up its balance.

If a peer was flagged as fraudulent after evaluate and before reward, its revenue share is kept and moved to the next cycle’s reward pool.

Smart Contracts

Depending on how complex contracts turn out to be, hire contractors or write ourselves. Our current thinking is that contract work will be simple enough (either because contracts are simple or existing contracts can be reused), that we would prefer to write the contracts ourselves. This puts is more in control, and alleviates timelines / cross team orchestration.

Independent of which team creates the contracts, audits will be required anyway.

Specs

Testing

Testing will depend on the choice of framework we use to develop the smart contracts. The recommendation is that we proceed with foundry because it has built in invariance testing and auto generates rust bindings for the contracts which are useful for integration tests.

Smart Contract Testing

  • We can write some unit tests in solidity that test basic contract functions such as claiming a payout, etc. With foundry we can write these tests in solidity.
  • Invariance testing. This is built in foundry or can be done with a separate library such as echidna. This implements fuzz testing to the contract as a whole.
  • Static analysis. There are already established analysis tools for EVM smart contracts and we should use them.

One caveat with testing FVM smart contracts is that if we want to use filecoin specific features (eg. Filecoin addresses) in our contracts then we would be relying on using filecoin pre-compiles and that will break a lot of testing libraries. A naive solution could be to maintain two versions of each contract. The Saturn team also started working on a local FVM test executor written in Rust that allows to run unit tests on solidity smart contracts that use filecoin precompiles. This executor is still rudimentary and needs improvement to be a reliable testing tool.

Unit Tests

Each component should have unit tests to make sure functionality is working. For example we should have extensive unit tests for: log commitment scheme, evaluation functions, etc.

Integration Tests

If we have bindings for the contracts, we can easily write integration tests for some end to end flows that run on calibration net. This just requires a burner wallet with some test fil in it. Saturn already has examples of this.

Auditing

After we complete our smart contracts, we should have them audited and publish the audit publicly.

Observability

Take inspiration from the Saturn internal dashboard.

Create a generalized dashboard template for all Meridian systems.

SPARK x Meridian roadmap

SPARK will be the first Meridian implementation. The use case of SPARK will be used to create the reusable infrastructure (services & smart contracts) that Meridian will offer to future implementors.

Quality criteria

  • For each service or smart contract
    • Testsuite
    • testnet deployment
    • mainnet deployment
  • For each smart contract
    • Audit
    • Static analysis
  • For each service
    • Observability through Sentry & Grafana
No walking skeleton

While it is a popular pattern (and one liked by the team) to first create a walking skeleton with all the components of a software system in it’s most basic form talking to each other, it is not a great fit for Meridian.

  • The sooner the finished measure step is deployed, the sooner we will collect real data that will later be consumed by the following steps. Therefore, developing the steps in parallel will shift the timeline unfavourably
  • The steps have clear boundaries with well enough defined Interfaces, thanks to the theoretical foundation of the Impact Evaluator Framework
  • A deployed measure step can already collect data, while a deployed yet unfinished evaluate step shouldn’t start evaluating them
  • Sequential flow of development fits sequential flow of system

The team is therefore going to implement measure, evaluate and reward in the traditional waterfall model. One could also argue that the result of this document’s roadmap will be just this walking skeleton.

Next: What are we going to do until Labweek?

  • Bug fixes
  • Improvements
  • Non-technical tasks
  • Prepare talk(s)

ItemDRINotes
Interface with legalPM
Business model explorationPM
Boost interfaceEng Lead
Smart contract contractorsPMContractor?
Smart contract auditorsPMContractor
Measure Eng workEng Lead
Evaluate Eng workEng Lead
Reward Eng workEng Lead
Meridian WebsitePMContractor
Update Station WebsitePM + ContractorContractor
Lab week planningPM
SwagPM
Product market fit workPM

Notes 2023-08-03

Need a smart contract that is running the whole loop

Want it to operate as close as you can to how block rewards operate

Structure on chain that nobody controls

Entity that nobody controls that is on chain, that runs the process of rewarding

Look at Juan’s workshops into how contract structure should work

Taking blockchain reward model and not change it at all

Overall smart contract for the IE

Per round

Sampling steps into the SP to find a CID

Orchestrator should sample CIDs

There is no list of CIDs anywhere

Flesh out the e2e structure of Meridian and deploy a version of it, even if measurement and rewarding isn’t as good as it should be.

For small amounts of reward, it wont be worth doing fraud

Honest vs fraudulent log classifier

Block reward model has a concrete time structure